HELiOS 31 مدیریت اطلاعات و اسناد صنعتی
- 1404/10/06
- دیدگاهها برای HELiOS 31 مدیریت اطلاعات و اسناد صنعتی بسته هستند
HELiOS یک سیستم مدیریت داده محصول (PDM/PLM) محصول ISD Group برای مدیریت، سازماندهی و کنترل داده های مهندسی و پروژه است. این محصول به ویژه در کنار HiCAD به عنوان داده بان جامع اطلاعات طراحی، اسناد، مدل ها و ساختارهای محصول عمل می کند و تضمین می کند همه تیم های پروژه روی یک منبع داده واحد و قابل کنترل کار کنند. HELiOS به گونه ای طراحی شده است که بتواند در پروژههای بزرگ و پیچیده با درنظر گرفتن نیازهای فرایندی و چرخه عمر محصول کارایی داشته باشد.
ارزش حرفه ای HELiOS در یکپارچه سازی داده های طراحی، کنترل ورژن ها و تسهیل همکاری بین بخش های مختلف سازمان است، که باعث می شود خطاهای داده ای، نسخه های مغایر و تکرار عملیات کاهش یافته و تیم های مهندسی، خرید، تولید و خدمات پس از فروش به داده های صحیح و به روز دسترسی داشته باشند. این رویکرد به ویژه در صنایع با ساختار پروژه محور و با تعداد زیادی اسناد و نسخه های مختلف اهمیت دارد، زیرا خطا در داده های CAD یا BOM می تواند هزینه های پنهان و تاخیر در پروژه ها ایجاد کند.
HELiOS در محیط های صنعتی موجب کاهش زمان جستجوی اطلاعات، افزایش یکپارچگی داده های مهندسی، و شفافیت روند تولید و توسعه محصول می شود. با پشتیبانی از مدیریت اسناد، کنترل دسترسی، گردش کار و نسخه بندی متمرکز، این نرم افزار به عنوان یک ستون اصلی در زنجیره ابزارهای CAD/PDM/PLM برای شرکت های طراحی و تولید عمل می کند.
قابلیتهای نرم افزار HELiOS
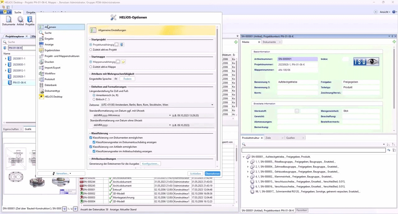
- مدیریت متمرکز داده محصول | Centralized Product Data Management
ذخیره و کنترل تمامی اطلاعات طراحی، اسناد، مدل ها و فراداده های مرتبط با محصولات در یک مخزن کنترل شده. - نسخه بندی و تاریخچه تغییرات | Version Control & History
پیگیری تغییرات داده های CAD و اسناد با تاریخچه نسخه ها برای ردیابی اصلاحات و بازگردانی در صورت نیاز. - یکپارچگی با CADهای متعدد | Multi-CAD Integration
ادغام مستقیم با HiCAD، AutoCAD، Inventor و سایر سیستم های CAD برای مدیریت همزمان داده ها و فایل های طراحی. - گردش کار مهندسی تعریف پذیر | Configurable Engineering Workflows
پشتیبانی از تعریف گردش کارهای تایید، بررسی و انتشار اسناد و طراحی ها طبق فرآیندهای سازمانی. - مدیریت اسناد و پیوست ها | Document & Attachment Management
پیوند اسناد غیر CAD مانند فایل های Office یا ایمیل ها به داده های مهندسی برای یک مرجع کامل پروژه. - کنترل دسترسی و حقوق کاربر | Access Rights & Permissions
کنترل سطح دسترسی کاربران به داده ها و اسناد پروژه بر اساس نقش ها و مجوزهای تعریف شده. - پشتیبانی از ساختار محصول و BOM | Product Structure & BOM Support
ایجاد و مدیریت ساختارهای محصول و فهرست مواد (BOM) مرتبط با طراحی و تولید. - مدیریت چند سایت | Multi-Site Replication
همگام سازی داده ها بین دفاتر و سایت های مختلف شرکت برای کار گروهی و همکاری گسترده. - پیمایش سریع و جستجوی هوشمند | Rapid Search & Retrieval
ابزارهای جستجو برای دسترسی سریع به اسناد، مدل ها و اطلاعات پروژه بدون نیاز به جستجوی دستی. - پشتیبانی برای جریان های کاری PLM محصول | PLM Capability Support
ابزارهای گسترده برای مدیریت چرخه زندگی محصول از طراحی تا تولید و خدمات پس از فروش.
کاربرد در صنایع
خودروسازی
برای مدیریت داده های CAD، BOM و مستندات مهندسی در پروژه های پلتفرم محور، با کنترل دقیق نسخه ها بین تیم های طراحی بدنه، شاسی و تامین کنندگان Tier-1.نیروگاه و پالایشگاه
برای یکپارچه سازی اسناد طراحی تجهیزات، نقشه های As-Built و تغییرات مهندسی در طول بهره برداری و پروژه های Revamp.- صنایع داروسازی
برای کنترل مستندات مهندسی تجهیزات تولید، تغییرات طراحی و ردیابی نسخه ها مطابق الزامات کیفیت و اعتبارسنجی. - شرکت های مهندسی و طراحی
مدیریت و کنترل داده های طراحی پیچیده برای پروژه های چندتیم، جلوگیری از نسخه های مغایر و کاهش خطا. - واحدهای تولید و R&D
تضمین دسترسی به اطلاعات به روز طراحی و مقید بودن فرآیندها در توسعه و بهینه سازی محصولات.
✅ بیشتر بخوانید: Siemens Teamcenter 2506 راهکار جامع PLM
برای مشاهده اطلاعات کامل نرم افزار HELiOS به منظور مدیریت اطلاعات و اسناد صنعتی به اینجا مراجعه کنید.



مطالب مرتبط
برچسب ها : download HELiOS, HELiOS, ISD Group, PDM, PDM integration, PLM, product data management, دانلود HELiOS, کنترل نسخه سند, مدیریت داده مهندسی, نرم افزار HELiOS

مطالب جدید
- PEL Suite 25 تحلیل مهندسی فرآیند و ایمنی صنعتی
- FlexSim Enterprise 2026 مدیریت سناریوهای پیچیده
- GE Operations Hub 2025 پلتفرم یکپارچه IoT صنعتی
- Ansys Rocky 2026 تحلیل رفتار ذرات در صنعت
- Midas NFX 2026 R1 شبیه سازی چندفیزیکی پیشرفته
- Autodesk Vehicle Tracking 2027 طراحی شهری و برنامه ریزی ترافیک
- MUDPRO 4.7.14 بهینه سازی عملیات حفاری نفت و گاز
- ANSYS SimAI Pro 2026 R1 شبیه سازی با هوش مصنوعی
- Enterprise Dynamics 10.6.1 شبیه سازی سیستم های صنعتی
- AVEVA System Monitor 2026 نظارت بلادرنگ اتوماسیون صنعتی

مطالب پربازدید
- دانلود کتاب هیدرولیک و پنوماتیک فستو Festo فارسی
- دانلود استاندارد
- دانلود نرم افزار کلید فولاد (Key to Steel) پرتابل
- دانلود فول استاندارد ASTM بصورت رایگان
- آموزش میکروکنترلر AVR
- دانلود آنتی ویروس شورتکات (Back 2 Normal)
- دانلود جدول استاندارد DIN
- دانلود کتاب آموزش Abaqus (فارسی)
- فول استاندارد ASME (بروز)
- دانلود نرم افزار MATLAB برای آندروید(MATLAB Android)

مطالب تصادفی
- نرم افزار حل معادلات خطی و غیرخطی
- نرم افزار g-Platform v5.27 2025 تحلیل دادههای 2D/3D لرزهنگاری
- دانلود پروژه شبیه سازی سیستم تعلیق تراکتور با MATLAB
- Modelithics 26.2.7 شبیه سازی و تحلیل مدارات فرکانس بالا
- Simbeor THz 2026.01 طراحی و تحلیل اتصالات الکترومغناطیسی
- نرم افزار PointFuse 2024 تبدیل ابرنقاط به مدل سهبعدی
- مدولاسیون موج در متلب
- PROCAD 3D SMART 2026 طراحی سیستمهای نفت، گاز و پتروشیمی
- Logitrace v16 طراحی و برش اتصالات پیچیده فلزی
- CopperCAM 2025 راهکار حرفهای ماشینکاری PCB








